请使用手机微信扫码安全登录

切换账号密码登录

绑定手机号

应国家法规对于账号实名的要求,请您在进行下一步操作前,需要先完成手机绑定 (若绑定失败,请重新登录绑定)。了解更多

不绑定绑定手机号

360官网 | 360商城

推荐论坛版块360粉丝商城360用户活动常见问题

360社区

360社区

共 4 个关于360急速浏览器一直崩溃,右下角显示阅读模式崩溃的回复 最后回复于 2025-8-4 17:36

评论

直达楼层

顽皮的笨笨猪 产品答疑师 发表于 2025-8-4 11:22 | 显示全部楼层 | 私信

IP属地: 未知

楼主好,请问您安装的浏览器版本是多少,可升级最新3195版本,将所以扩展全部关闭看看;另您当前访问的是什么网址可提供我们也检测一下
徐田婧婧子_992 LV1.上等兵 请看最新的评论,版本是最新版 
2025-8-4 12:49回复

IP属地: 福建省

体贴金 VIP认证 版主 发表于 2025-8-4 11:40 | 显示全部楼层 | 私信

IP属地: 辽宁省

打开扩展管理界面,把阅读模式扩展停用一下
来自MEIZU 21(360社区3.5.5版)
徐田婧婧子_992 LV1.上等兵 楼主 发表于 2025-8-4 12:48 | 显示全部楼层 | 私信

IP属地: 福建省

360社区

360社区
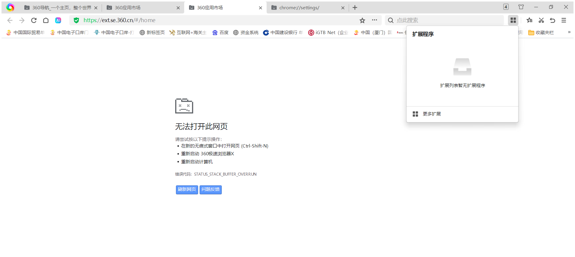
崩溃的网页就是360首页页面,,另外拓展程序是空的,求助.啥界面都打不开,点开设置也是崩溃
顽皮的笨笨猪 产品答疑师 发表于 2025-8-4 17:36 | 显示全部楼层 | 私信

IP属地: 未知

楼主好,请问您是公司网络还是家庭网络,尝试看看切换手机热点网站正常吗,方便您可以加一下企业微信好友,协助具体排查一下

360社区

360社区



您需要登录后才可以回帖 登录 | 注册

本版积分规则

徐田婧婧子_992 LV1.上等兵

粉丝:0 关注:0 积分:4

精华:0 金币:9 经验:5

IP属地: 局域网

最后登录时间:2025-8-4

私信 加好友

最新活动

2025年360感恩用户节盛典圆满落幕|与用户

排行榜

热度排行 查看排行
本月
    本月

      扫码添加360客服号,涨知识的同时还有超多福利等你哦

      快速回复 返回顶部 返回列表