请使用手机微信扫码安全登录

切换账号密码登录

绑定手机号

应国家法规对于账号实名的要求,请您在进行下一步操作前,需要先完成手机绑定 (若绑定失败,请重新登录绑定)。了解更多

不绑定绑定手机号

360官网 | 360商城

推荐论坛版块360粉丝商城360用户活动常见问题

360社区

360社区

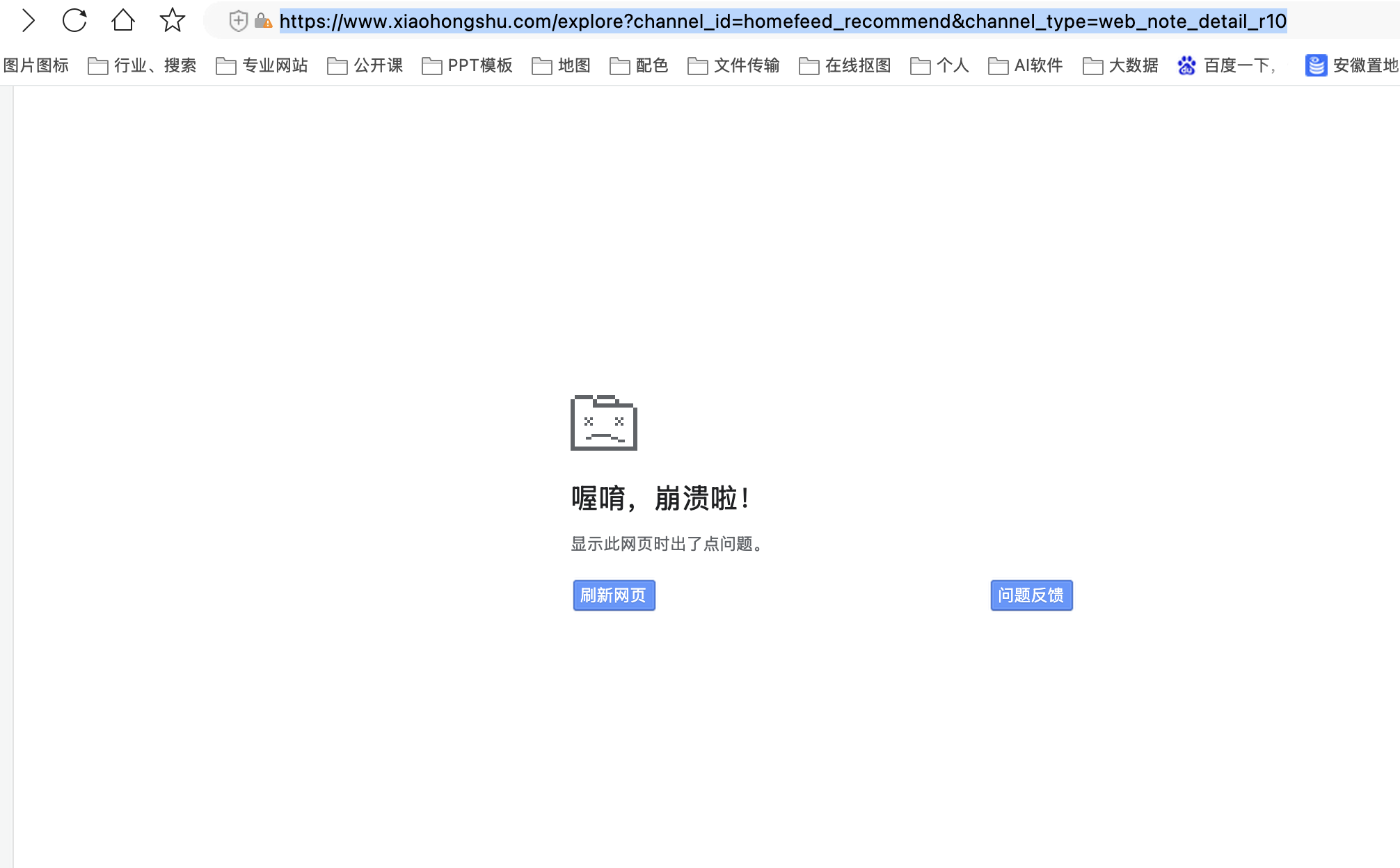
共 1 个关于Mac360浏览器打开小红书页面经常无缘无故崩溃的回复 最后回复于 2025-8-4 15:46

评论

直达楼层

顽皮的笨笨猪 产品答疑师 发表于 2025-8-4 15:46 | 显示全部楼层 | 私信

IP属地: 未知

楼主好,本地测试小红书界面进入正常,您截图该情况一般是操作什么后会出现,烦请您具体说明一下步骤我们检测分析
您需要登录后才可以回帖 登录 | 注册

本版积分规则

360fans_25700614 LV2.下士

粉丝:0 关注:0 积分:20

精华:0 金币:29 经验:19

IP属地: 局域网

最后登录时间:2026-1-30

私信 加好友

最新活动

【360文库创作大赛开启】参赛赢大疆Pocket3

排行榜

热度排行 查看排行
本月
    本月

      扫码添加360客服号,涨知识的同时还有超多福利等你哦

      快速回复 返回顶部 返回列表